告别提示词焦虑!这个ComfyUI神器,一键反推图片描述,小白秒变大神!(纯干货,附下载链接)


Hello,大家好!我是AIGC小顽童,AI创作爱好者,专注于生产AI绘画。热爱AI,一路同行, 与你相伴,喜欢的朋友可以在文章底部添加微信,加入AI绘画交流群。


最近有AI绘画时不时的都在问到:
-
提示词怎么写才能更能呈现绘图效果?
-
看到一张惊艳的图片,想知道作者用了什么提示词,有没有什么好用的反推方法?
-
脑子里有画面,却不知道怎么用文字描述?
别慌!今天我要分享一个超级的解决方案——ComfyUI的Llama-cpp节点配合Qwen大语言模型,让你丰富提示词描述、一键反推图片提示词,从此告别“词穷”时代!
1
为什么你需要提示词反推工具?

1. 学习高手的秘密武器
-
逆向学习:分析优秀作品的提示词结构 -
快速模仿:一键获取相似风格的描述词 -
积累词库:建立自己的高质量提示词库


2. 从想法到画面的桥梁
-
视觉转文字:把图片内容转化为精准描述 -
细节补充:自动补充你忽略的画面细节 -
风格分析:识别图片的艺术风格和渲染技术
2
Llama-cpp + Qwen:强强联合的黄金组合
01
什么是Llama-cpp节点?
-
Llama-cpp是ComfyUI的一个多模态视觉语言模型插件,专门用于处理图像和视频内容分析。它支持多种大语言模型,其中Qwen系列表现尤为出色。为什么选择Qwen模型?
| 特性 |
Qwen3.5优势 |
实际价值 |
|---|---|---|
| 多模态能力 | 强大的图像理解能力 | 能准确识别画面中的各种元素 |
| 中文支持 | 原生中文理解优秀 | 反推结果更符合中文表达习惯 |
| 开源免费 | 完全免费使用 | 无需支付API费用 |
| 本地部署 | 数据隐私有保障 | 图片不上传云端,安全可靠 |
-
破限模型:告别“内容安全警告”——官方Qwen模型有时会因内容安全限制拒绝回答某些问题。但好消息是,现在有了破限版本(Uncensored版本),完全解除了限制,反推更加自由!
02
准备工作:插件与模型安装
-
打开插件下载地址:https://github.com/lihaoyun6/ComfyUI-llama-cpp_vlm

-
点击“”Code”下拉菜单,选择”Download Zip”

-
解压压缩包,并将整个文件夹放入 ComfyUI 的 custom_nodes 目录下


如果对于插件安装有疑问可以查询以往文章:
小白的福音,ComfyUI插件安装看这一篇就够了,100%成功率!
03
下载并安装轮子(非常重要)
-
准备工作:已安装并能正常运行Comfyui,有 Python 3.8+ 环境,有 NVIDIA GPU(CUDA) 更佳,可大幅加速推理。开启启动器,在控制台查看cuda和python版本。例如这里是:python 3.11,CUDA 12.8

-
下载轮子文件:根据系统类型,找到与cuda和python版本相匹配的轮子(wheel)文件,并下载到本,下载地址如下:https://github.com/JamePeng/llama-cpp-python/releases


-
安装轮子文件:记住轮子文件存放的路径,并将其复制。打开CMD命令窗口,按照以下步骤进行安装:首先查看comfyui的python程序地址,然后按照以下方式在cmd命令窗口输入命令,点击回车即可。

04
下载Qwen模型文件:
-
主模型文件:推荐Qwen3.5-9B-Q4_K_M.gguf(9B参数版本),下载地址如下:https://huggingface.co/unsloth/Qwen3.5-9B-GGUF/tree/main

-
下载视觉投影文件:mmproj-F16.gguf(与主模型配套)

-
将下载好的大语言模型文件和视觉投影文件放到LLM文件夹:

-
安装完成后重启Comfyui即可。
硬件要求!
2
核心实战:一键反推图片提示词
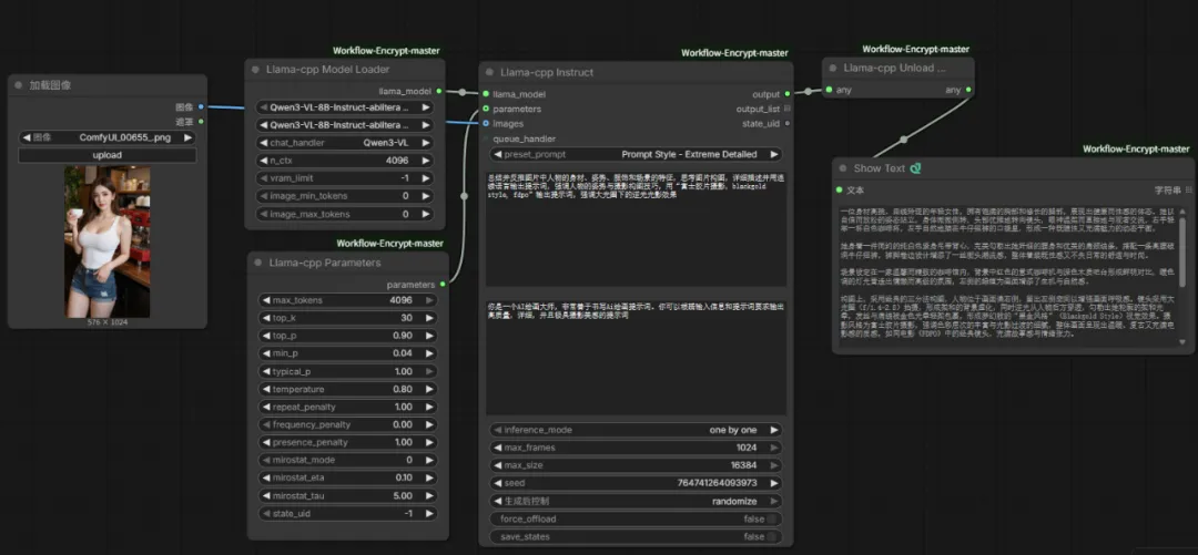
搭建工作流

设置参数

inference_mode:选择one by one(图片模式)
max_tokens:设置为2048(足够生成详细描述)
system_prompt:可自定义系统指令

增强提示词
输入提示词
一个穿牛仔裤的女孩
增强后的提示词
一张充满电影质感的街头摄影作品,一位年轻女孩身穿做旧水洗蓝直筒牛仔裤和宽松米白色针织开衫,脚踩复古厚底帆布鞋,站在黄昏时分充满生活气息的老旧巷弄中。夕阳的金色余晖从侧面穿透斑驳的树影洒在她身上,形成柔和的丁达尔效应,空气中漂浮着细微的尘埃。镜头采用35mm广角视角,浅景深虚化背景中模糊的涂鸦墙和霓虹灯招牌,突出女孩专注望向远方的侧脸轮廓,面部表情自然生动,皮肤纹理清晰可见。画面整体色调温暖怀旧,带有轻微的胶片颗粒感和色彩偏移,营造出一种孤独而自由的文艺氛围,8k超高清分辨率,极致细节,由专业人像摄影师拍摄。
反推提示词
上传参考图


-
你是一个AI绘画大师,非常善于书写Ai绘画提示词。你可以根据输入信息和提示词要求输出高质量,详细,并且极具摄影美感的提示词。 -
总结并反推图片中人物的身材、姿势、服饰和场景的特征,思考图片构图,详细描述并用连续语言输出提示词,强调人物的姿势与摄影构图技巧。
反推的提示词如下:
一位拥有精致东方古典美的年轻女性,身姿纤细优雅,体态柔美,展现出恰到好处的S曲线,皮肤白皙细腻如瓷,面容清秀甜美,眼神清澈温柔,嘴角带着一抹含蓄而迷人的微笑。她正以经典的“双手托腮”姿势优雅地凝视镜头,双手轻轻捧住脸颊,指尖轻触下颌线,这个姿势既展现了她娇俏可爱的少女感,又凸显了颈部与肩部的优美线条,同时营造出一种温柔、梦幻、略带羞涩的氛围。
她头戴一顶硕大而繁复的花冠,由层层叠叠的粉白玫瑰、娇嫩的白色小花和翠绿叶片交织而成,如同盛开在头顶的花园,为她增添了一层浪漫唯美的童话色彩。她的发丝乌黑柔顺,被花冠巧妙地束起,几缕碎发自然垂落,更显灵动。
她身着一件轻盈飘逸的现代改良汉服,主色调为柔和的粉白渐变,面料如薄纱般轻柔透亮,随着她的姿态自然垂落,形成优美的褶皱与流动感。衣袖宽大,袖口处饰有精美的彩色刺绣图案,绣工细腻,色彩丰富,为整体造型增添了一抹古典的华贵与精致。
场景设定在一处充满东方韵味的古典庭院中,背景是虚化处理的深色木质建筑结构,隐约可见传统红色灯笼的轮廓,与前景的粉色花冠形成鲜明对比,增添了喜庆与古典氛围。左侧有模糊的绿色植物,为画面带来生机与层次感。
构图上,采用经典的中近景人像构图,人物占据画面中心,镜头聚焦于她的面部与上半身,背景被虚化处理,突出了主体。光线柔和温暖,主要光源来自人物的正面偏左,均匀地照亮她的面部,使其轮廓清晰,肌肤质感细腻。整体画面色调柔和温暖,以粉色、白色和红色为主,营造出一种梦幻、甜美、温柔且充满生命力的视觉效果。画面呈现出一种强烈的“电影感”,仿佛来自一部唯美古风电影的剧照。

然后用你的生图工作流跑完,看效果



写在最后:让AI成为你的创作伙伴!


(如果这篇教程对你有帮助,请点赞、收藏、转发,让更多AI绘画爱好者少走弯路!)
喜欢AI绘画,关注我
一起共创呀~
喜欢的话,别忘了三连哈~
喜欢AI绘画可以添加微信交流呀!

夜雨聆风